咨询热线:400-986-5874
最新版
 
提供了非常可靠的网络性能分析,运行速度非常流畅,不会让你的手机堵塞。是一款专业的手游网络优化软件,一键加速游戏运行,完美解决卡顿、延迟、掉线等常见问题,操作简单易上手,快来下载体验。
Android版
加速器Fire 为其会员提供在线隐私服务。建立了一个专业的运维团队,以监测产品趋势,并找到问题,可以解决在第一时间,以尽量减少对用户的影响。
ios
是一款专门用于网络游戏的加速软件,可以解决延时、卡故障和不成功进入游戏的问题。Relakks 通过季度和年度帐户提供无限制的 加速器 访问。
最新版下载
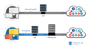
为了防止私有信息的泄露,虚拟专用网通常只允许使用认证隧道协议和加密技术进行远程访问。是一款好用的手游加速器,用户在游戏中一键加速就能使用,软件轻松解决用户在游戏中的卡顿,延迟等问题,操作非常简单,软件安全无毒,为用户带来了一流的服务,还有极致的游戏体验,感兴趣的快来下载试试吧。
Android版
 

刚开始的时候可能会比较慢,但是点击几下就会很快。加速器 服务器位于美国和荷兰。是一款专业的手游网络加速器软件,下载可优化游戏网络,让您感受最佳游戏体验,一键加速网络,拒绝断线,自由战斗。轻松解决网络拥塞问题,告别网络延迟拥塞问题,感受网络飞速发展带来的极致游戏体验。遍布全球的网点数不胜数,玩家在玩游戏时可以体验到最好的游戏流畅度,不用担心断线。您的IP地址将被隐藏,您的所有网络流量都将被有效加密。

SecurityKISS 支持 Windows、Mac OSX、Linux 和 iPhone 设备。他们有一个定制的应用程序,可以帮助您接入网络。全球62个国家中的数百VPN高速伺服器。

下载
 
 
相反,它们在美国的几个国家和 DMA(指定市场区域)提供代理访问。
扩展对 Windows Mac 和 Linux 的访问。
 
同时,软件还支持网游加速,支持主流网游的海外服务器连接,让你和老外也能交流和玩耍。
全天候24小时内不降速不限流,随时随地畅享国内网络。
 
加速器ium 将在未来提供名为 Boost 的高级计划。
是一款加速优化网络,浏览国内外网站更流畅的加速器,帮助用户一键加速,让你的网络飞起来。
 
他们正在努力将伦敦和香港添加到列表中。
是一款优质的手机加速软件,帮助用户获得更好的游戏体验。
 
POP加速器 提供在线隐私服务。
Change Mon IP 支持 Windows(7、Vista、XP、98)、Mac 和 Linux 以及 iPhone/iPod Touch/iPad 和 Andriod 设备。
 
直接连接到专用网络。
应用程序功能强大、稳定且加速,用户可以轻松玩各种手游。
免费下载
永久免费
 

计划起价为每月 6 美元。

正如您可能猜到的,View TV Abroad 的目标是让您可以访问特定国家/地区的在线电视。该服务仅限于 PPTP 连接。